共计 643 个字符,预计需要花费 2 分钟才能阅读完成。
自动写代码机器人,免费开通
这篇文章将为大家详细讲解有关 navicat 导出 er 图,丸趣 TV 小编觉得挺实用的,因此分享给大家做个参考,希望大家阅读完这篇文章后可以有所收获。
平时管理数据库一般都是用 cmd 命令提示符,或是 IDEA Intellij 自带的 Data source,使用 Navicat 比较少。这段时间,由于要对前后端交互的数据结构进行设计,直接写文档联系多表时有些困难,想着如果有关系图就直观很多。想到 Navicat 本身就有这个功能,现在就去试试。
首先,我们打开已经设计好的表视图界面:

点击右下角的按钮切换到 ER 视图:

那些表与表之间相连接的就是外键,这个应该没问题。然后,我想到我要给领导汇报一下我的工作情况呀,直接截图截不完整不说,还很模糊。所以我想,会不会有什么办法可以将得到的关系图导出成 pdf 或者图片格式的文件呢?找了一会儿,发现确实有这个功能。

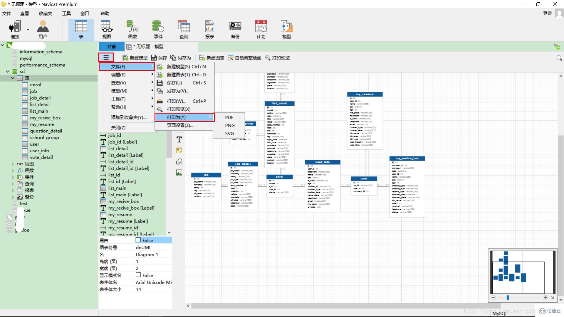
在数据库名字上,右击选择逆向数据库到模型。就可以看到生成的模型,可能会有些偏差,但是关系不会发生变化的。当然还可以在左边的工具栏选择对应的线条呀什么的,继续加工一下,然后就可以选择导出了。

导出格式有三种,pdf、svg 和 png,个人比较喜欢 pdf,比较正式,一般什么要汇报给领导看的文档我都会先转成 pdf,这样也比较清爽一些。emmm,生成 ER 关系图以及导出就是这些。
关于 navicat 导出 er 图就分享到这里了,希望以上内容可以对大家有一定的帮助,可以学到更多知识。如果觉得文章不错,可以把它分享出去让更多的人看到。
向 AI 问一下细节