共计 858 个字符,预计需要花费 3 分钟才能阅读完成。
本篇内容介绍了“mysql sakila 的含义是什么”的有关知识,在实际案例的操作过程中,不少人都会遇到这样的困境,接下来就让丸趣 TV 小编带领大家学习一下如何处理这些情况吧!希望大家仔细阅读,能够学有所成!
mysql sakila 是一个样本数据库;sakila 样本数据库是 MySQL 官方提供的一个模拟 DVD 租赁信息管理的数据库,提供了一个标准模式,可作为书中例子、教程、文章、样品等。
Sakila 样本数据库介绍
Sakila 样本数据库是 MySQL 官方提供的一个模拟 DVD 租赁信息管理的数据库,提供了一个标准模式,可作为书中例子, 教程、文章、样品, 等等,对学习测试来说是个不错的选择。
1、下载
2、导入数据 解压后得到 3 个文件:
sakila.mwb workbench 数据模型
sakila-data.sql 表记录信息
sakila-schema.sql 表结构信息
导入两个 SQL 文件(先导入表结构,再灌数;Linux 下# source xx.sql Windows 下 SQLyog Ctrl + shift +Q 执行即可)
3、sakila 样例数据库 DVD 租赁业务流程解读
sakila 数据库主要描述了 DVD 租赁系统的业务流程,这里列举其中的关键点解读该流程如何运行:
每个商店维护自己的租赁影片清单,当客户取走或归还 DVD 光盘时会有一个专门的店员对这个清单进行维护;
影片描写的内容同样在维护信息范围之列,如分类(动作、冒险、喜剧等)、演员、等级、特殊分类(如被删除的情节和预告片)。这些信息可能被打印在 DVD 包装的标签上;
必须在商店注册成为会员才可以租赁光盘;
客户可以在任何一家商店租赁一张或多张光盘,同时商店希望在每张光盘对应的租赁期内规划之前租赁的光盘;
顾客可以在任意时间对任何租赁的光盘付费;
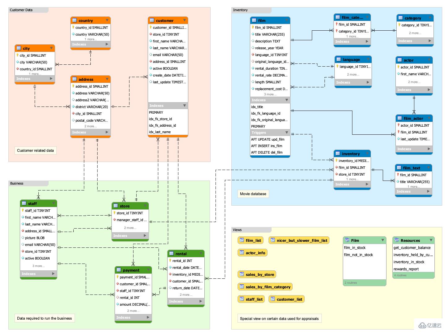
4、数据图库模型关系

“mysql sakila 的含义是什么”的内容就介绍到这里了,感谢大家的阅读。如果想了解更多行业相关的知识可以关注丸趣 TV 网站,丸趣 TV 小编将为大家输出更多高质量的实用文章!
向 AI 问一下细节丸趣 TV 网 – 提供最优质的资源集合!